logo: Dept of Environment and Heritage
Integrated Biodiversity Information System
I B I S
Australian National Botanic Gardens
Australian National Herbarium
ANBG symbol Centre for Plant Biodiversity Research
Home > ANBG | CPBR > IBIS

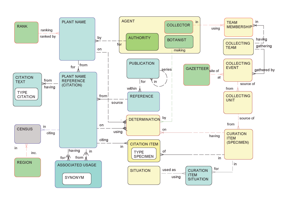
IBIS Data Model


Comments to Greg Whitbread

Search ANBG web site on a word or a plant name from the non-database web pages

Browse the site - you might be surprised what you find !


Updated  Thursday, 9 March, 2006 , Webmaster (anbg-info@anbg.gov.au)